

FLUX.1 ControlNet 模型介绍
FLUX.1 Canny 和 Depth 是由 Black Forest Labs 推出的 FLUX.1 Tools 套件 中的两个强大模型。这套工具旨在为 FLUX.1 添加控制和引导能力,使用户能够修改和重新创建真实或生成的图像。 FLUX.1-Depth-dev 和 FLUX.1-Canny-dev 都是 12B 参数的 Rectified Flow Transformer 模型,能够基于文本描述生成图像,同时保持与输入图像的一致性。其中 Depth 版本通过深度图提取技术来维持源图像的空间结构,而 Canny 版本则利用边缘检测技术来保持源图像的结构特征,使得用户可以根据不同需求选择合适的控制方式。 这两个模型都具有以下特点:- 顶级的输出质量和细节表现
- 出色的提示遵循能力,同时保持源图像的结构布局
- 使用引导蒸馏技术训练,提高效率
- 开放权重供社区研究使用
- 提供 API 接口(pro 版)和开源权重(dev 版)
Metadata 中包含工作流 json 的图片可直接拖入 ComfyUI 或使用菜单
Workflows
-> Open(ctrl+o)
来加载对应的工作流。
本篇示例中的图片包含对应模型的下载链接,直接拖入 ComfyUI 将会自动提示下载。对于图像预处理器,你可以使用以下自定义节点来完成图像的预处理,在本示例中,我们将提供处理过的图片作为输入。FLUX.1-Canny-dev 完整版工作流
1. 工作流及相关素材
请下载下面的工作流图片,并拖入 ComfyUI 以加载工作流

2. 手动模型下载
如果你之前使用过完整版本的 Flux 相关工作流,那么你仅需要下载 flux1-canny-dev.safetensors 这个模型文件。
由于你需要先同意 black-forest-labs/FLUX.1-Canny-dev 的协议,所以请访问 black-forest-labs/FLUX.1-Canny-dev 页面,确保你参照下图同意了对应的协议。

- clip_l.safetensors
- t5xxl_fp16.safetensors
- ae.safetensors
- flux1-canny-dev.safetensors (请确保你已经同意了对应 repo 的协议)
3. 按步骤完成工作流的运行

- 确保在
Load VAE
中加载了ae.safetensors
- 确保在
Load Diffusion Model
加载了flux1-canny-dev.safetensors
- 确保在
DualCLIPLoader
中下面的模型已加载:- clip_name1: t5xxl_fp16.safetensors
- clip_name2: clip_l.safetensors
- 在
Load Image
节点中上传了文档中提供的输入图片 - 点击
Queue
按钮,或者使用快捷键Ctrl(cmd) + Enter(回车)
来运行工作流
4. 开始你的尝试
尝试使用FLUX.1-Depth-dev 模型完成 Depth 版本的工作流 你可以使用下面的图片作为输入
FLUX.1-Depth-dev-lora 工作流
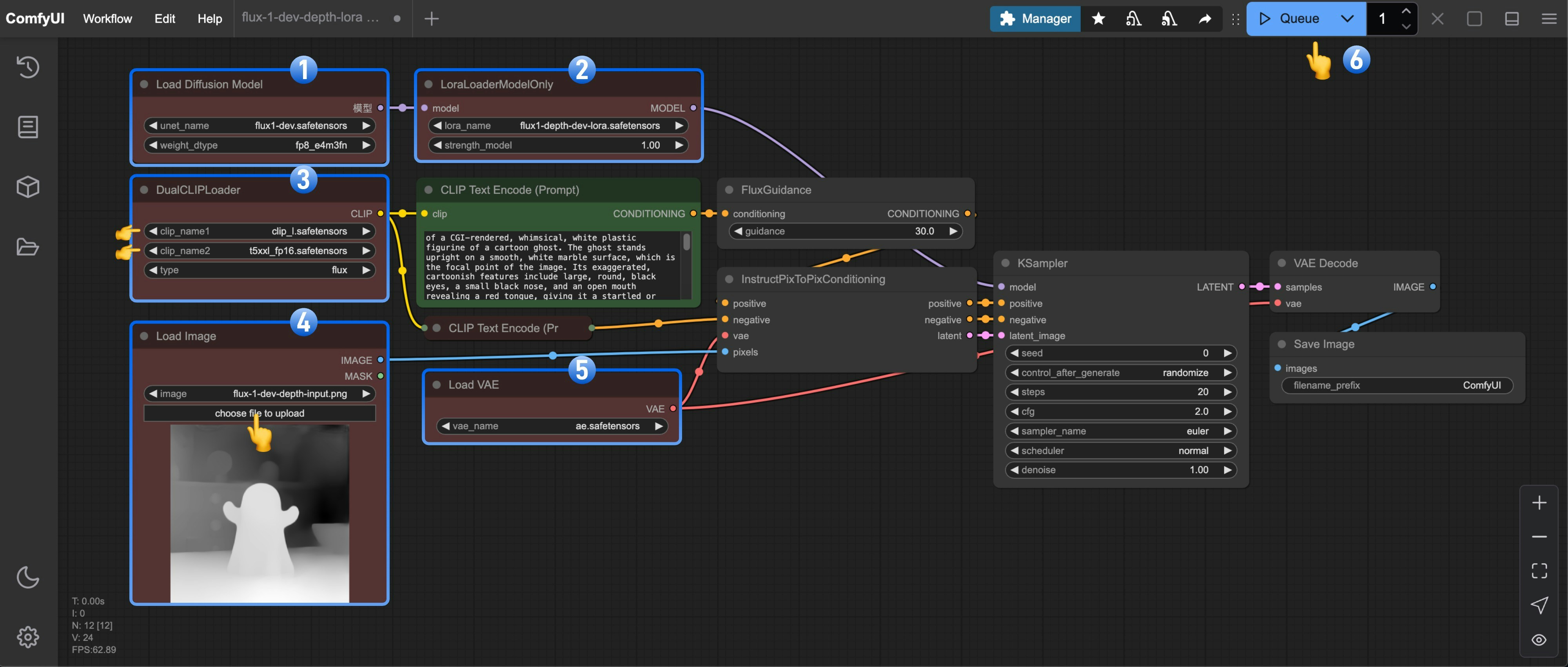
LoRA 版本的工作流是在完整版本的基础上,添加了 LoRA 模型,相对于完整版本的 Flux 工作流,增加了对应 LoRA 模型的加载使用节点。1. 工作流及相关素材
请下载下面的工作流图片,并拖入 ComfyUI 以加载工作流

2. 手动模型下载
如果你之前使用过完整版本的 Flux 相关工作流,那么你仅需要下载 flux1-depth-dev-lora.safetensors 这个模型文件。
- clip_l.safetensors
- t5xxl_fp16.safetensors
- ae.safetensors
- flux1-dev.safetensors
- flux1-depth-dev-lora.safetensors
3. 按步骤完成工作流的运行

- 确保在
Load Diffusion Model
加载了flux1-dev.safetensors
- 确保在
LoraLoaderModelOnly
中加载了flux1-depth-dev-lora.safetensors
- 确保在
DualCLIPLoader
中下面的模型已加载:- clip_name1: t5xxl_fp16.safetensors
- clip_name2: clip_l.safetensors
- 在
Load Image
节点中上传了文档中提供的输入图片 - 确保在
Load VAE
中加载了ae.safetensors
- 点击
Queue
按钮,或者使用快捷键Ctrl(cmd) + Enter(回车)
来运行工作流
4. 开始你的尝试
尝试使用FLUX.1-Canny-dev-lora 模型完成 Canny 版本的工作流 借助 ComfyUI-Advanced-ControlNet 或者 ComfyUI ControlNet aux 完成图像预处理社区版本 Flux Controlnets
XLab 和 InstantX + Shakker Labs 已经为 Flux 发布了 Controlnet。 InstantX: XLab: flux-controlnet-collections 将这些文件放在ComfyUI/models/controlnet
目录下。
你可以访问Flux Controlnet 示例来获取对应工作流图片,并使用这里的图片作为输入图片。