
- Flux.1 Pro: 效果最佳模型,闭源模型,仅支持通过 API 调用。
- Flux.1 [dev]: 开源但仅限非商业使用,从 Pro 版本蒸馏而来,效果接近Pro版。
- **Flux.1 [schnell]:**采用 Apache2.0 许可,仅需4步即可生成图像,适合低配置硬件。
- 混合架构: 结合了 Transformer 网络和扩散模型的优势,有效整合文本与图像信息,提升生成图像与提示词的对齐精度,对复杂的提示词依旧有非常好的还原能力。
- 参数规模: Flux 拥有 12B 参数,可捕捉更复杂的模式关系,生成更逼真、多样化的图像。
- 支持多种风格: 支持多样化的风格,对各种类型的图像都有非常好的表现能力。
- Flux 完整版本: 效果最佳,但需要较大的显存资源(推荐16GB以上),需要安装多个模型文件。
- Flux FP8 Checkpoint: 仅需一个 fp8 版本的模型,但是质量相对完整版会有所降低。
本篇示例中的所有工作流图片的 Metadata 中已包含对应模型下载信息,使用以下方式来加载工作流:
- 直接拖入 ComfyUI
- 或使用菜单
Workflows
->Open(ctrl+o)
Flux.1 原始版本模型文生图示例
请注意如果你无法下载 black-forest-labs/FLUX.1-dev 中的模型,请确保你已登录 Huggingface 并同意了对应 Repo 的协议。

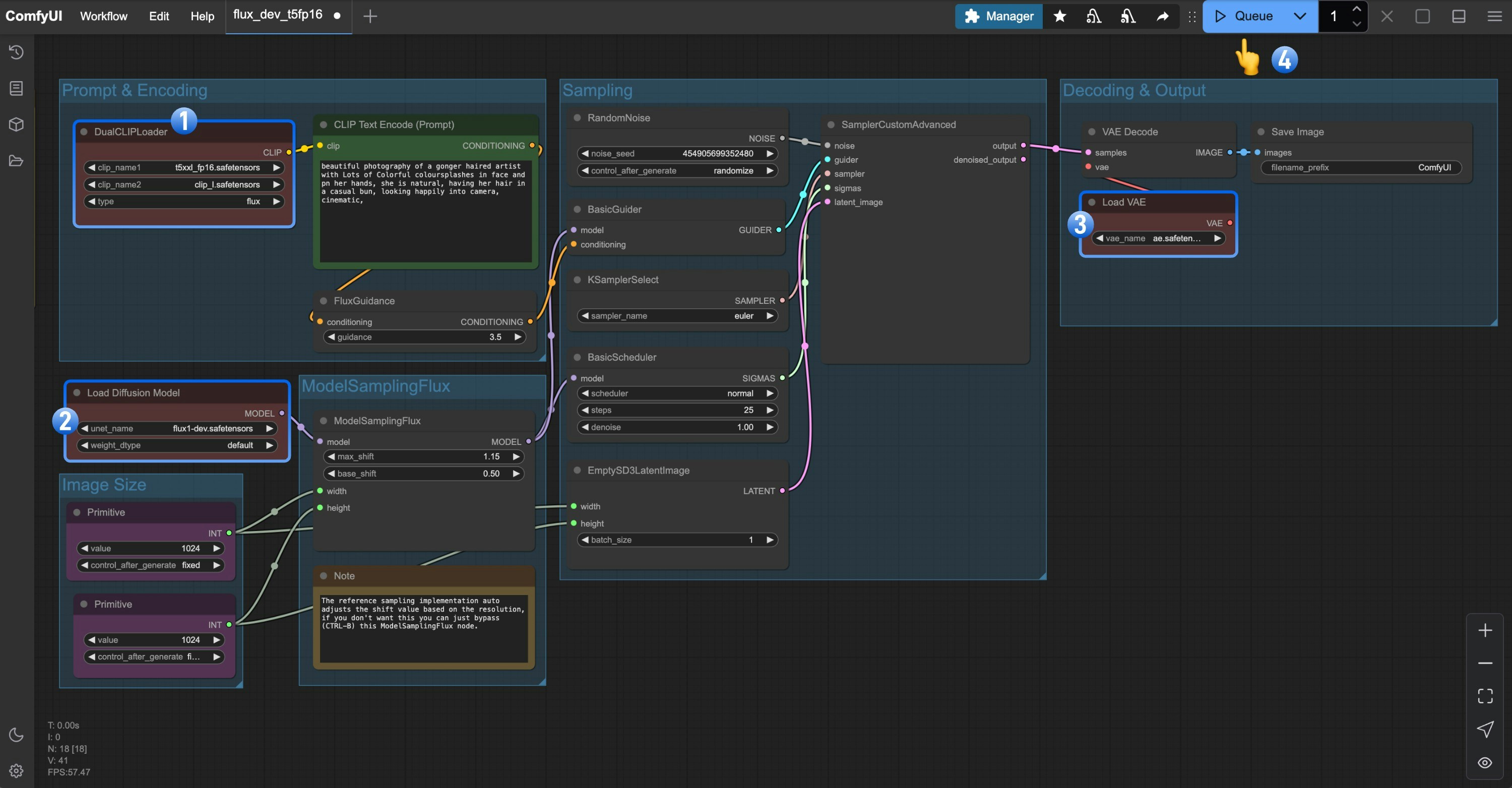
Flux.1 Dev 完整版本工作流
1. 工作流文件
请下载下面的图片,并拖入 ComfyUI 中加载工作流。
2. 手动安装模型
flux1-dev.safetensors
文件需要同意 black-forest-labs/FLUX.1-dev 的协议后才能使用浏览器进行下载。- 如果你的显存较低,可以尝试使用 t5xxl_fp8_e4m3fn.safetensors 来替换
t5xxl_fp16.safetensors
文件。
- clip_l.safetensors
- t5xxl_fp16.safetensors 当你的显存大于 32GB 时推荐使用。
- ae.safetensors
- flux1-dev.safetensors
3. 按步骤检查确保工作流可以正常运行
请参照下面的图片,确保各个模型文件都已经加载完成
- 确保在
DualCLIPLoader
节点中下面的模型已加载:- clip_name1: t5xxl_fp16.safetensors
- clip_name2: clip_l.safetensors
- 确保在
Load Diffusion Model
节点加载了flux1-dev.safetensors
- 确保在
Load VAE
节点中加载了ae.safetensors
- 点击
Queue
按钮,或者使用快捷键Ctrl(cmd) + Enter(回车)
来运行工作流
得益于 Flux 良好的提示词遵循能力,我们并不需要任何的负向提示词
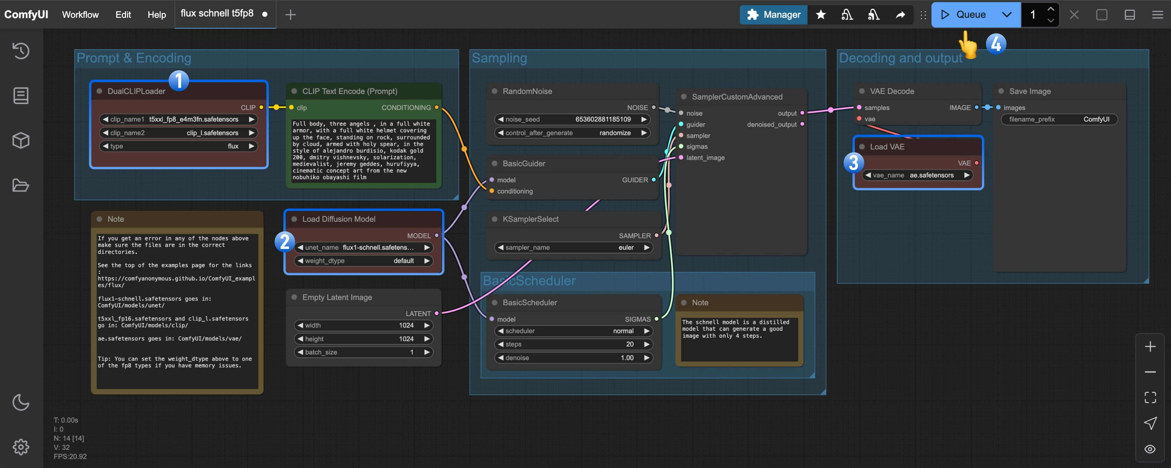
Flux.1 Schnell 完整版本工作流
1. 工作流文件
请下载下面的图片,并拖入 ComfyUI 中加载工作流。
2. 手动安装模型
在这个工作流中,只有两个模型文件与 Flux1 Dev 版本的工作流不同,对于 t5xxl 你仍可使用 fp16 版本来获得更好的效果。
- t5xxl_fp16.safetensors -> t5xxl_fp8.safetensors
- flux1-dev.safetensors -> flux1-schnell.safetensors
3. 按步骤检查确保工作流可以正常运行

- 确保在
DualCLIPLoader
节点中下面的模型已加载:- clip_name1: t5xxl_fp8_e4m3fn.safetensors
- clip_name2: clip_l.safetensors
- 确保在
Load Diffusion Model
节点加载了flux1-schnell.safetensors
- 确保在
Load VAE
节点中加载了ae.safetensors
- 点击
Queue
按钮,或者使用快捷键Ctrl(cmd) + Enter(回车)
来运行工作流
Fp8 Checkpoint 版文生图示例
fp8 版本是对 flux1 原版 fp16 版本的量化版本,在一定程度上这个版本的质量会低于 fp16 版本,但同时它需要的显存也会更少,而且你仅需要安装一个模型文件即可尝试运行。Flux.1 Dev fp8 Checkpoint 版工作流
请下载下面的图片,并拖入 ComfyUI 中加载工作流。
ComfyUI/models/Checkpoints/
目录下。
确保对应的 Load Checkpoint
节点加载了 flux1-dev-fp8.safetensors
,即可测试运行。
Flux.1 Schnell fp8 Checkpoint 版工作流
请下载下面的图片,并拖入 ComfyUI 中加载工作流。
ComfyUI/models/Checkpoints/
目录下。
确保对应的 Load Checkpoint
节点加载了 flux1-schnell-fp8.safetensors
,即可测试运行。